画镜AI 主界面

从第一个字,到最后一帧

AIGC 漫剧平台 — 把小说灵感推进成漫画、分镜、视频与传播资产

0 个创作引擎
0 步完成链路
0 次工具切换

三大创作引擎

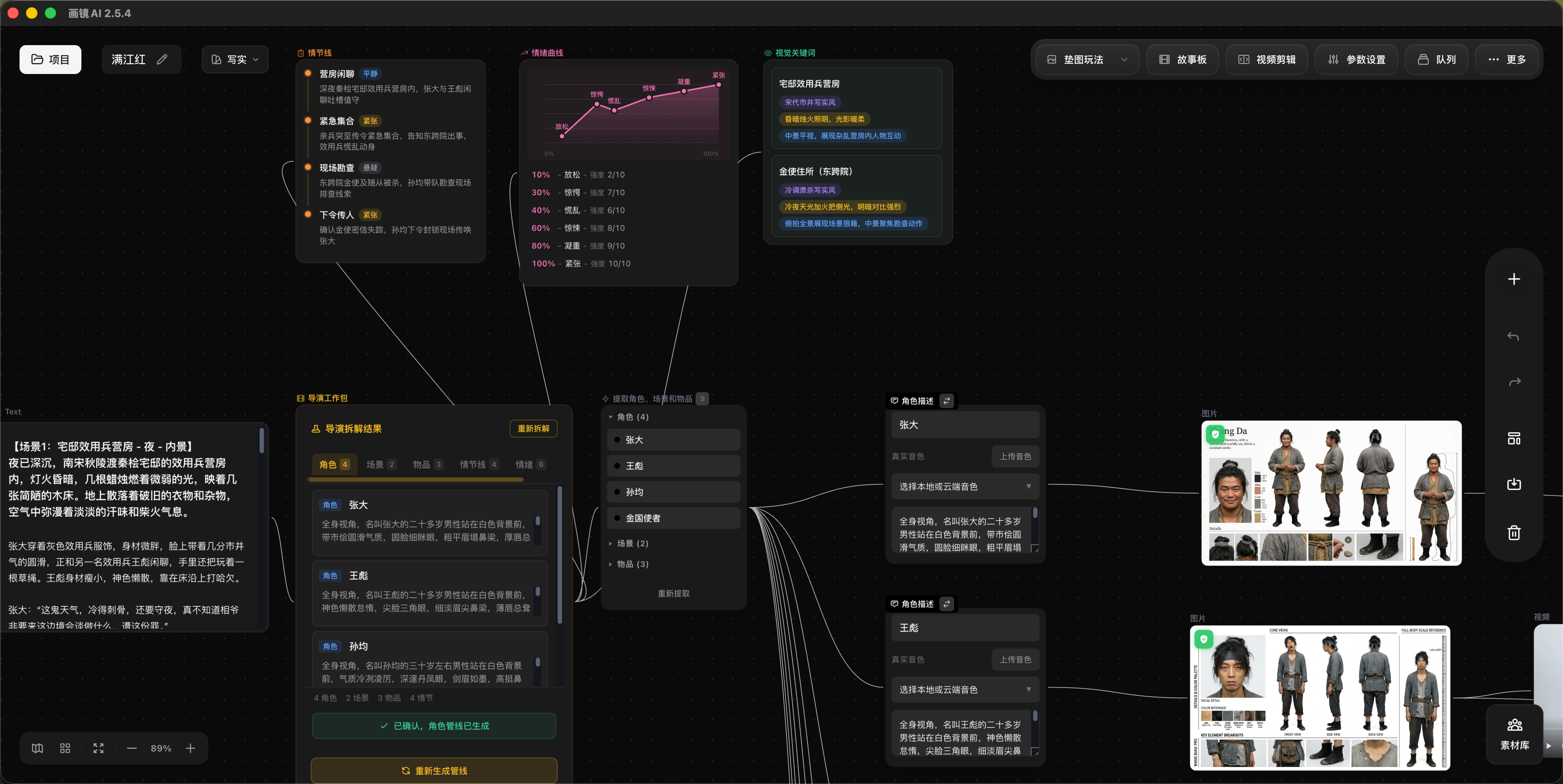
创作工坊界面
引擎一

故事熔炉

小说进去,生产线出来

把散落的灵感和文字收束成一条可执行的内容管线。从小说解析到章节编排,再到资产锁定,创作不再是零散的拼凑。

小说解析章节编排资产锁定
输入小说 编排分集
画布工坊界面
引擎二

视觉指挥台

所有镜头,一张画布掌控

导演拆解、资产定义、分镜生成、视频输出——全部收进同一张可视化制作台。改哪里、推哪里,一目了然。

导演拆解分镜生成视频输出
导演拆解 生分镜图与视频
推文界面
引擎三

传播引擎

作品完成不是终点,传播才是

AI 解析内容、生成文案、输出描述词,把创作成果直接延展成可传播的社交资产。

AI 解析文案生成传播物料
AI一键解析 文案与描述词

四步,从文字到影像

01

喂入原料

把小说文本带进统一入口,角色、章节、剧情从此不再散落。

输入小说
编排分集
02

切分节奏

按篇章理顺叙事节奏,为后续镜头和情绪波峰铺好轨道。

03

锁定资产

在生成之前把角色、场景、道具关系定稳,后续内容自动保持统一。

定资产
生分镜图与视频
04

输出成品

分镜图和视频沿同一条轨道持续向前,流程不在中途断掉。

准备好了吗

把灵感推进成真正可发布的内容资产

立即下载 下载链接将跳转到飞书文档